Class Diagram là gì? Tìm hiểu khái niệm, vai trò và cách tạo sơ đồ lớp trong thiết kế phần mềm
Class Diagram là gì? Tìm hiểu khái niệm, vai trò và cách tạo sơ đồ lớp trong thiết kế phần mềm
Class Diagram khá quan trọng trong Unified Modeling Language (UML), được sử dụng để mô tả cấu trúc tĩnh của hệ thống phần mềm. Nó biểu diễn các lớp (class), thuộc tính (attribute), phương thức (method) và mối quan hệ giữa
Class Diagram giúp lập trình viên hình dung cách hệ thống được tổ chức, từ đó hỗ trợ việc lập kế hoạch, thiết kế, phát triển và bảo trì phần mềm. Khả năng mô tả chi tiết và trực quan tốt, sơ đồ lớp đóng vai trò như một "bản đồ" hướng dẫn, giúp các nhóm phát triển phần mềm làm việc hiệu quả hơn. Hãy cùng tìm hiểu khái niệm, vai trò và cách tạo Class Diagram trong bài viết sau đây.
Class Diagram là gì?
Class Diagram, hay còn gọi là biểu đồ lớp, là một trong những thành phần quan trọng của Unified Modeling Language (UML). Được sử dụng để mô phỏng cấu trúc tĩnh của hệ thống phần mềm bằng cách biểu diễn các lớp (class), thuộc tính (attribute), phương thức (method) và mối quan hệ (relationships) giữa các lớp.
Biểu đồ lớp giúp các nhà phát triển phần mềm có cái nhìn tổng quan về kiến trúc của hệ thống. Nó cung cấp thông tin chi tiết về cách các đối tượng trong hệ thống tương tác với nhau, từ đó hỗ trợ việc lập kế hoạch, thiết kế và triển khai một cách hiệu quả. Bên cạnh đó, Class Diagram còn đóng vai trò như một tài liệu tham khảo quan trọng, giúp việc bảo trì và mở rộng hệ thống trở nên dễ dàng hơn.
Lợi ích của sơ đồ lớp
Dưới đây là những lợi ích nổi bật mà sơ đồ lớp mang lại:
Biểu diễn mô hình dữ liệu cho các hệ thống phức tạp
Sơ đồ lớp minh họa cách các đối tượng trong hệ thống được tổ chức và liên kết với nhau, từ đó hỗ trợ quản lý dữ liệu trong các hệ thống thông tin lớn và phức tạp.
Cung cấp cái nhìn tổng quan trước khi viết mã thực tế
Sơ đồ lớp là một tài liệu tham khảo quan trọng, cung cấp cái nhìn tổng quát về cấu trúc hệ thống trước khi tiến hành lập trình. Nhờ đó, đội ngũ phát triển có thể dự đoán và tránh các vấn đề tiềm ẩn trong thiết kế.
Giảm thời gian bảo trì
Việc sử dụng sơ đồ lớp giúp các lập trình viên dễ dàng nhận diện các phần cần sửa đổi hoặc nâng cấp trong hệ thống, từ đó tiết kiệm thời gian bảo trì và giảm thiểu lỗi phát sinh.
Hỗ trợ hiểu rõ hệ thống
Sơ đồ lớp cũng giúp các bên liên quan như nhà quản lý, nhà phân tích và khách hàng có thể dễ dàng nắm bắt cấu trúc tổng thể của ứng dụng mà không cần hiểu sâu về mã nguồn.
Tạo biểu đồ chi tiết làm nổi bật mã cần lập trình
Sơ đồ lớp có thể chi tiết hóa các thành phần cần phát triển, giúp lập trình viên tập trung vào những phần quan trọng, từ đó tối ưu hóa hiệu suất làm việc.
Thành phần cơ bản của Class Diagram
Sau khi hiểu rõ Class Diagram là gì, bước tiếp theo là tìm hiểu các thành phần cơ bản cấu tạo nên loại sơ đồ quan trọng này. Cùng khám phá từng thành phần chi tiết dưới đây.
Lớp (Class)
Lớp (Class) là thành phần chính và quan trọng nhất trong Class Diagram. Nó đại diện cho một nhóm các đối tượng có cùng đặc điểm và hành vi trong hệ thống. Lớp không chỉ mô tả các đối tượng mà còn đóng vai trò định nghĩa các đặc điểm và chức năng chung của các đối tượng đó.
Cấu trúc của một lớp:
Một lớp trong sơ đồ được biểu diễn bằng một hình chữ nhật, thường chia làm ba phần:
- Tên lớp (Class Name): Nằm ở phần đầu, dùng để xác định đối tượng mà lớp đại diện.
- Thuộc tính (Attributes): Ở phần giữa, mô tả các thông tin hoặc đặc điểm của lớp.
- Phương thức (Methods): Nằm ở phần cuối, thể hiện hành vi hoặc chức năng mà lớp có thể thực hiện.
Thuộc tính (Attribute)
Thuộc tính (Attribute) mô tả các đặc điểm hoặc thông tin liên quan đến lớp. Mỗi đối tượng được tạo ra từ lớp sẽ có một bộ giá trị riêng cho các thuộc tính này.
Đặc điểm của thuộc tính
- Tên thuộc tính: Dùng để mô tả thông tin cụ thể.
- Kiểu dữ liệu: Biểu thị loại thông tin, ví dụ như String, int, Date.
- Phạm vi truy cập:
- + (Public): Có thể truy cập từ bất kỳ đâu.
- - (Private): Chỉ truy cập được từ bên trong lớp.
- # (Protected): Truy cập được từ lớp đó và các lớp con.
Tầm quan trọng của thuộc tính
Thuộc tính giúp định nghĩa tính chất của đối tượng, từ đó làm nền tảng để hệ thống xử lý dữ liệu và thực hiện các chức năng.
Phương thức (Method)
Phương thức (Method) thể hiện các hành động hoặc chức năng mà lớp có thể thực hiện trong hệ thống. Nó đại diện cho hành vi của các đối tượng được tạo ra từ lớp.
Đặc điểm của phương thức
- Tên phương thức: Biểu thị hành động cụ thể mà lớp thực hiện.
- Tham số: Dữ liệu đầu vào mà phương thức cần để thực hiện hành động.
- Kiểu trả về: Kết quả của hành động (nếu có).
Tầm quan trọng của phương thức
Phương thức là yếu tố quyết định hành vi của lớp, giúp hệ thống thực hiện các chức năng cụ thể và tương tác với người dùng.
Mối quan hệ (Relationship)
Mối quan hệ (Relationship) là yếu tố quan trọng giúp kết nối các lớp với nhau trong Class Diagram. Nó mô tả cách các lớp tương tác và phụ thuộc lẫn nhau, từ đó xây dựng nên cấu trúc hoàn chỉnh của hệ thống.
Các loại mối quan hệ phổ biến
Association (Liên kết)
- Thể hiện mối quan hệ giữa hai hoặc nhiều lớp.
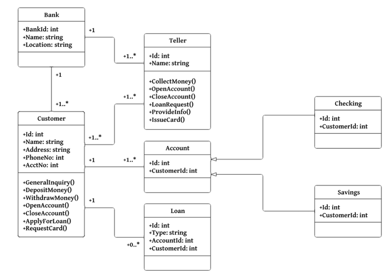
- Ví dụ: Lớp "Customer" liên kết với lớp "Account" vì mỗi khách hàng có thể sở hữu tài khoản.
Aggregation (Tập hợp)
- Một loại liên kết mạnh hơn, thể hiện mối quan hệ "có chứa".
- Các đối tượng có thể cùng tồn tại và kết thúc vòng đời riêng.
- Ví dụ: "Library" có "Book", nhưng mỗi quyển sách vẫn tồn tại độc lập.
Composition (Thành phần)
- Mối quan hệ mạnh nhất, trong đó một lớp là thành phần không thể tách rời của lớp khác.
- Nếu lớp chính bị xóa, thành phần cũng bị xóa.
- Ví dụ: "Customer" có "Address". Nếu khách hàng bị xóa, địa chỉ cũng không tồn tại.
Generalization (Kế thừa)
- Thể hiện mối quan hệ cha-con, nơi lớp con thừa kế thuộc tính và phương thức từ lớp cha.
- Ví dụ: Lớp "Account" là cha của các lớp con như "SavingAccount" và "CurrentAccount".
Dependence (Phụ thuộc)
- Một lớp tạm thời sử dụng lớp khác.
- Ví dụ: "Order" phụ thuộc vào "Payment" để hoàn thành giao dịch.
Realization (Thực hiện)
- Biểu thị rằng một lớp thực hiện một giao diện (interface).
- Ví dụ: Lớp "Printer" thực hiện giao diện "Printable".
Cách thiết kế Class Diagram chi tiết
Quá trình thiết kế Class Diagram (sơ đồ lớp) cần được thực hiện một cách cẩn thận, tuân theo các nguyên tắc và quy ước chuẩn để đảm bảo tính chính xác, dễ hiểu, và khả năng mở rộng của hệ thống. Dưới đây là các bước cụ thể để thiết kế một Class Diagram hiệu quả.
Xác định yêu cầu và phân tích hệ thống
Thu thập thông tin yêu cầu
Trước tiên, bạn cần nắm rõ các yêu cầu chức năng (functional requirements) và phi chức năng (non-functional requirements) của hệ thống. Quá trình này bao gồm:
- Trao đổi với khách hàng để hiểu rõ mong muốn của họ.
- Thu thập thông tin từ tài liệu yêu cầu hoặc thông qua các buổi thảo luận nhóm.
Phân tích hệ thống
Sau khi thu thập yêu cầu, bạn cần phân tích các chức năng, quy trình kinh doanh, và các thành phần quan trọng trong hệ thống. Kết quả phân tích này sẽ giúp bạn nhận diện các đối tượng chính, các tính năng liên quan và cách chúng hoạt động trong hệ thống.
Ví dụ: Trong một hệ thống quản lý ngân hàng, bạn có thể xác định các thực thể chính như Customer (Khách hàng), Account (Tài khoản) và Transaction (Giao dịch).
Tìm các lớp (Class) dự kiến
Xác định các đối tượng chính
Dựa vào kết quả phân tích, bạn cần xác định các đối tượng trong hệ thống và tạo ra các lớp tương ứng. Mỗi lớp đại diện cho một thực thể hoặc đối tượng trong hệ thống.
Đặt tên và mô tả chức năng
Đặt tên lớp một cách rõ ràng, ngắn gọn nhưng đầy đủ ý nghĩa. Ví dụ: "Customer" để biểu diễn khách hàng, "Account" cho tài khoản.
Mô tả chức năng và trách nhiệm chính của từng lớp để đảm bảo chúng phù hợp với yêu cầu hệ thống.
Ví dụ:
- Lớp Customer đại diện cho các khách hàng, chứa các thông tin như tên, mã khách hàng, địa chỉ.
- Lớp Account biểu diễn các tài khoản ngân hàng, bao gồm số tài khoản, số dư.
Xác định các phương thức và thuộc tính cho từng lớp
Thuộc tính (Attributes)
Thuộc tính là các đặc điểm hoặc dữ liệu cần lưu trữ trong mỗi lớp.
Phân tích thông tin từ các yêu cầu hoặc mẫu form để xác định các thuộc tính cần thiết.
Mỗi thuộc tính cần có tên và kiểu dữ liệu rõ ràng (ví dụ: String, int, float).
Ví dụ thuộc tính cho lớp "Customer":
- CustomerID: Mã khách hàng.
- Name: Tên khách hàng.
- Address: Địa chỉ.
Phương thức (Methods)
Phương thức mô tả các hành động hoặc chức năng mà lớp có thể thực hiện. Mỗi phương thức cần phản ánh hành vi liên quan đến lớp. Đặt tên phương thức rõ ràng, dễ hiểu và tuân thủ cú pháp chuẩn.
Ví dụ phương thức cho lớp "Account":
- Deposit(amount: float): Phương thức nạp tiền vào tài khoản.
- Withdraw(amount: float): Phương thức rút tiền từ tài khoản.
Thiết lập mối quan hệ giữa các lớp
Phân tích mối quan hệ
Xác định cách các lớp trong hệ thống tương tác với nhau. Có bốn loại mối quan hệ chính:
- Association (Liên kết): Mối quan hệ giữa hai lớp.
- Aggregation (Tập hợp): Một lớp là tập hợp các đối tượng của lớp khác, nhưng các đối tượng này có thể tồn tại độc lập.
- Composition (Thành phần): Quan hệ chặt chẽ hơn, trong đó một lớp là thành phần không thể tách rời của lớp khác.
- Generalization (Kế thừa): Quan hệ cha-con, nơi lớp con thừa kế thuộc tính và phương thức từ lớp cha.
Tạo các lớp phát sinh
Dựa vào các mối quan hệ, bạn có thể tạo thêm các lớp phát sinh từ lớp chính.
Ví dụ:
- Lớp Transaction (Giao dịch) có thể phân thành các lớp con như Transfer (Chuyển khoản), Withdraw (Rút tiền).
- Lớp Account (Tài khoản) có thể chia thành SavingAccount (Tài khoản tiết kiệm) và CurrentAccount (Tài khoản vãng lai).
Vẽ và kiểm tra Class Diagram
Sử dụng công cụ vẽ
Để vẽ Class Diagram, bạn có thể sử dụng các công cụ trực quan như:
- Microsoft Visio
- Lucidchart
- StarUML
- Draw.io
Những công cụ này cung cấp các ký hiệu chuẩn UML và giúp bạn trình bày Class Diagram một cách chuyên nghiệp.
Kiểm tra tính chính xác
Sau khi hoàn thành, bạn cần kiểm tra lại biểu đồ để đảm bảo:
- Các lớp và mối quan hệ được mô tả đúng yêu cầu.
- Biểu đồ dễ hiểu, rõ ràng, không dư thừa.
Một số lưu ý khi thiết kế Class Diagram
Sử dụng ký hiệu UML chuẩn
Đảm bảo rằng các lớp, thuộc tính, phương thức và mối quan hệ đều được biểu diễn theo đúng ký hiệu UML.
Đặt tên rõ ràng
Tên các lớp, thuộc tính và phương thức cần ngắn gọn nhưng đủ ý nghĩa để người đọc dễ hiểu.
Không quá chi tiết ban đầu
Tránh mô tả quá chi tiết khi bắt đầu thiết kế, chỉ tập trung vào các lớp và mối quan hệ quan trọng. Chi tiết hóa sau khi xác nhận cấu trúc tổng thể.
Sử dụng chú thích
Thêm chú thích để giải thích các thành phần phức tạp hoặc nêu rõ mục đích của từng lớp, phương thức.
Tạm kết
Class Diagram mang đến một cái nhìn trực quan, chi tiết về cấu trúc hệ thống phần mềm. Nó không chỉ giúp các nhà phát triển hiểu được cách tổ chức các đối tượng mà còn hỗ trợ hiệu quả trong việc lập kế hoạch và triển khai hệ thống.
Nếu bạn đang tìm kiếm một chiếc laptop mới để nâng cao hiệu suất làm việc, hãy ghé ngay FPT Shop! Bạn sẽ tìm thấy nhiều mẫu laptop hiện đại từ các thương hiệu nổi tiếng như Dell, HP, Lenovo, Asus… có cấu hình mạnh mẽ, thiết kế tinh tế và giá cả hợp lý. Đặc biệt, FPT Shop cam kết cung cấp sản phẩm chính hãng, chế độ bảo hành uy tín cùng nhiều chương trình ưu đãi hấp dẫn.
Có thể bạn muốn đọc
Khắc phục lỗi Error: MySQL shutdown unexpected làm bạn không khởi động được MySQL trên XAMPP
Error: MySQL shutdown unexpectedly. This may be due to a blocked port, missing dependencies, improper privileges, a crash, or a shutdown by another method. Press the Logs button to view error logs and check the Windows Event Viewer for more clues. If you need more help, copy and post this entire log window on the forums.
Cách hiển thị hiệu quả các bảng dữ liệu lớn: Tối ưu hóa hiệu suất từ 12 phút đến 300 mili giây
Chuyện là thời gian vừa rồi mình có quay trở lại làm việc với 1 dự án sử dụng CSDL dạng SQL (PostgreSQL, MySQL). Và 1 lần nữa lại dính ngay bài toán tối ưu hệ thống bằng cách tối ưu câu query. Có chủ đề để viết cho các bạn đọc rồi đây. Cũng khoảng 2-3 bài cho phần này theo những gì mình làm nhé. Nào bắt đầu thôi.
Share 100 tài khoản ChatGPT miễn phí mới nhất 2023
Share 100 tài khoản ChatGPT miễn phí giúp cho bạn có thể sử dụng tại Việt Nam dễ dàng hơn. Gần đây độ hot của công cụ AI ChatGPT vẫn đang chưa hề giảm, vẫn đang từng ngày được nhiều người thảo luận về công dụng cách dùng. Hiện tại, công cụ này vẫn chưa có tại một vài quốc gia trong đó có Việt Nam. Vậy nên nếu muốn tạo tài khoản để trải nghiệm trên công cụ này có vẻ hơi rườm rà hơn dùng tài khoản share 100 tài khoản ChatGPT miễn phí.
Làm sao để nạp rút tiền trên sàn OKX?
Sàn OKX đang phát triển mạnh mẽ và thu hút được khá nhiều người dùng tin tưởng giao dịch trên sàn. Với những ưu điểm như chi phí giao dịch thấp và hệ sinh thái đa dạng, OKX là nơi bạn có thể đa dạng hóa danh mục giao dịch một cách thuận tiện. Với bài viết này, Metawork sẽ mách bạn các bước nạp/rút tiền trên sàn giao dịch OKX.
Các bước thiết kế website đúng CHUẨN trong 5 bước
Bạn muốn biết các bước thiết kế web? Các nhà thiết kế web thường nghĩ về quá trình thiết kế web tập trung vào các vấn đề kỹ thuật như khung dây, mã và quản lý nội dung. Các trang web được thiết kế tốt cung cấp nhiều thứ hơn là tính thẩm mỹ. Chúng thu hút khách truy cập và giúp mọi người hiểu sản phẩm, công ty và thương hiệu thông qua nhiều chỉ số, bao gồm hình ảnh, văn bản và tương tác. Điều đó có nghĩa là mọi phần tử của trang web của bạn cần phải hướng tới một mục tiêu đã xác định.












